Scenario: Add Item to Cart
A detailed walkthrough of the complete request flow when a user adds a product to their shopping cart, covering JWT authentication, service layer transactions, and database operations.
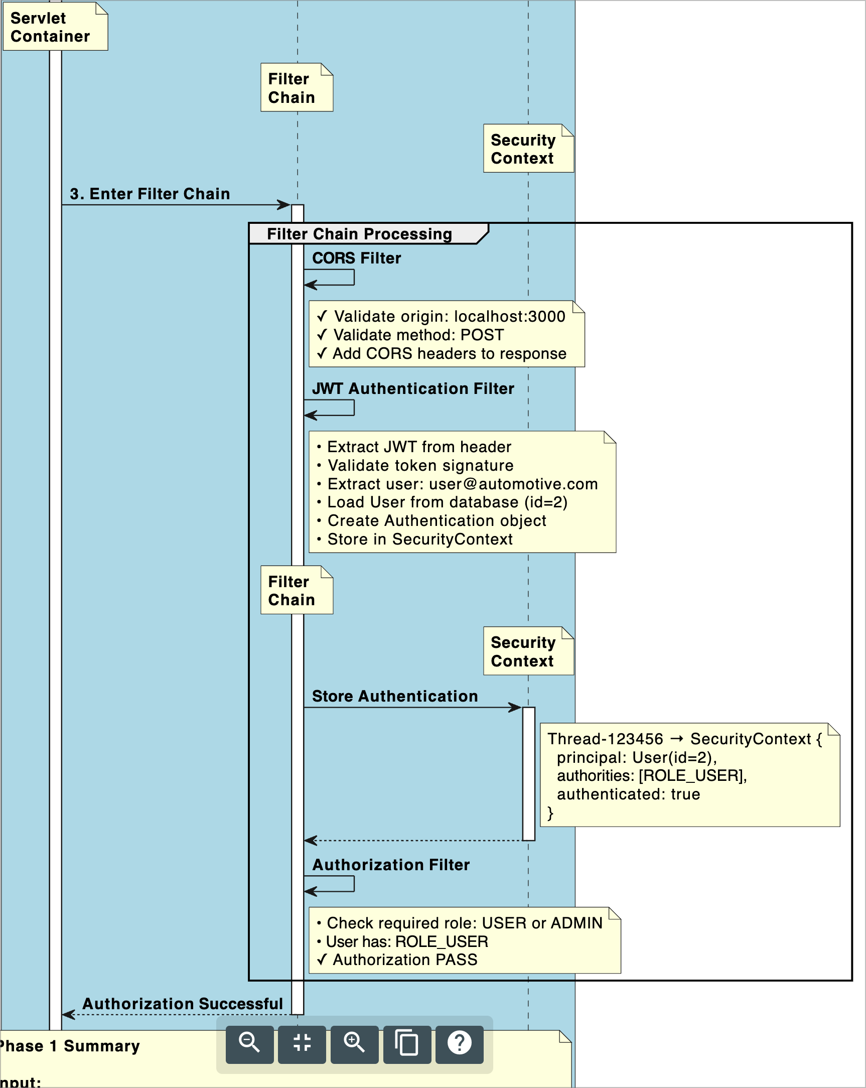
Overview: Phase 1 - Request Processing




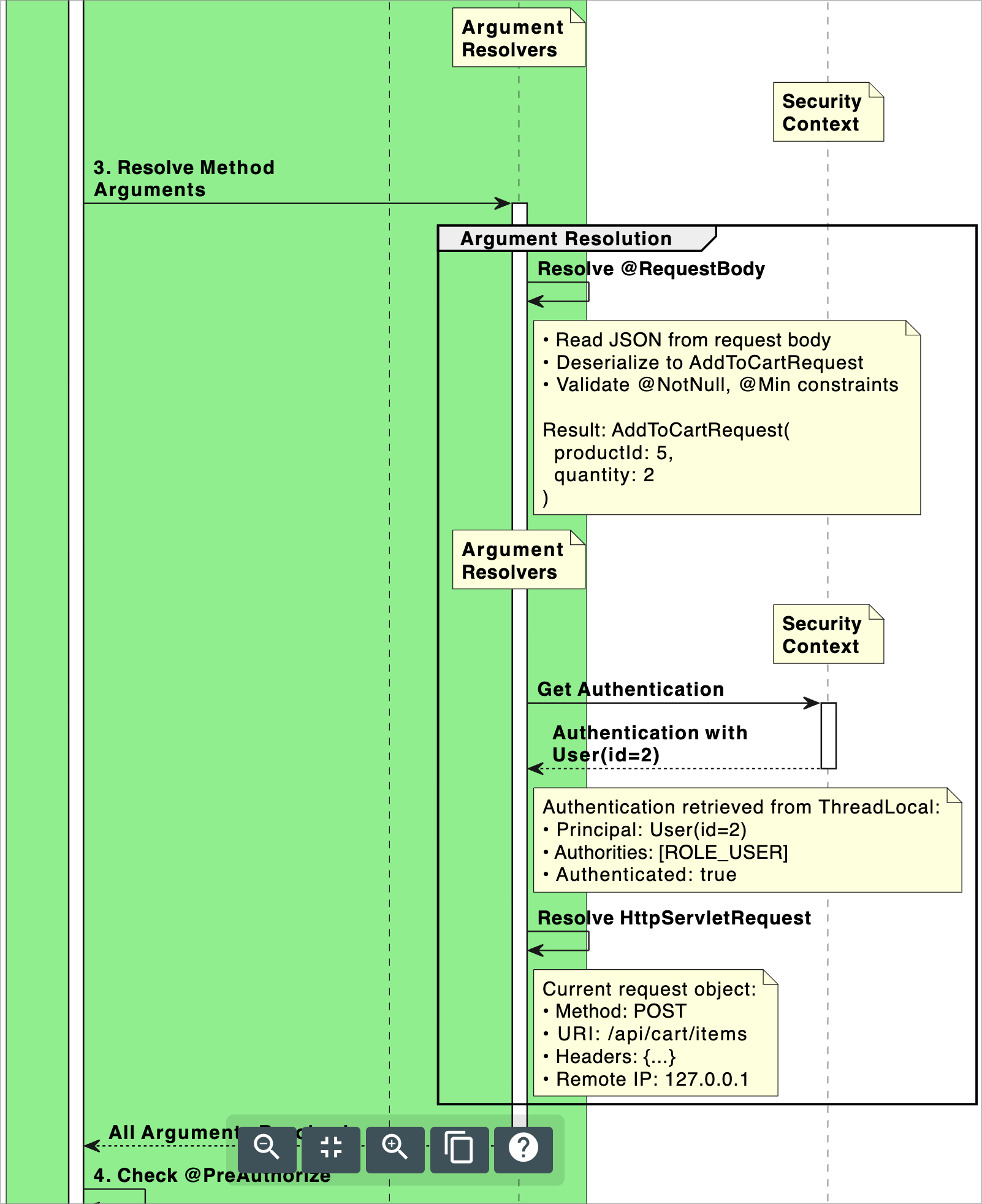
Overview: Phase 2 - Spring MVC Handling





Overview: Phase 3 - Controller Layer




Content coming soon...